Образование 70.05 Mb 36:25 19.04.2018, 13:54 0 0 Необходима авторизация. Войти SQL Урок 14 _ UPDATE и DELETE, а также добавляем данные в таблицы ч_з INSERT FROM _ Для Начинающих @PMR Pro@ ltnu97 Подписаться Подписка оформлена 20 73 видео 0% 416 просмотров 0 проголосовавших @PMR Pro@ Только зарегистрированные пользователи могут оставлять комментарии. Войдите, пожалуйста. Сначала новые Сначала новые Сначала старые Сначала популярные Возможно, Вас заинтересует 0 02:14 SQL Урок 2 _ Установка MS SQL Server Management Studio 2016 _ Для Начинающих @PMR Pro@ 19.04.2018 553 0 0 10:14 SQL Урок 3 _ SQL Запросы Введение _ Для Начинающих @PMR Pro@ 19.04.2018 535 0 0 24:09 SQL Урок 5 _ Знакомство с операторами SQL _ Для Начинающих @PMR Pro@ 19.04.2018 459 0 0 28:48 SQL Урок 6 _ Введение в типы данных Transact-SQL _ Для Начинающих @PMR Pro@ 19.04.2018 454 0 0 19:05 SQL Урок 9 _ VIEW Представление SQL _ Для Начинающих @PMR Pro@ 19.04.2018 453 0 0 26:16 SQL Урок 11 _ Нормализация таблиц для школьной БД _ Для Начинающих @PMR Pro@ 19.04.2018 393 0 0 32:50 SQL Урок 7 _ Создание отношений (связей) между таблицами _ Для Начинающих @PMR Pro@ 19.04.2018 368 0 0 32:19 SQL Урок 8 _ Связанный JOIN запрос и отношения между таблицами _ Для Начинающих @PMR Pro@ 19.04.2018 475 0 0 19:43 SQL Урок 15 _ Вложенные запросы и оператор UNION _ Для Начинающих @PMR Pro@ 19.04.2018 890 0
0 02:14 SQL Урок 2 _ Установка MS SQL Server Management Studio 2016 _ Для Начинающих @PMR Pro@ 19.04.2018 553 0
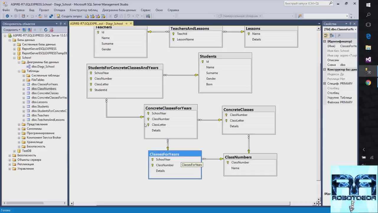
0 26:16 SQL Урок 11 _ Нормализация таблиц для школьной БД _ Для Начинающих @PMR Pro@ 19.04.2018 393 0
0 32:50 SQL Урок 7 _ Создание отношений (связей) между таблицами _ Для Начинающих @PMR Pro@ 19.04.2018 368 0
0 32:19 SQL Урок 8 _ Связанный JOIN запрос и отношения между таблицами _ Для Начинающих @PMR Pro@ 19.04.2018 475 0